Win7系统有时会出现光驱不读盘的现象,光驱读不出光盘的原因是系统无法识别光驱,那么无法识别光驱的原因可能是注册表 中存在错误的键值导致的。所以一键装机小编通过修改注册表来修复这个问题。
1.按下“WIN+R”,输入“regedit”,然后点击确定,打开注册表编辑器

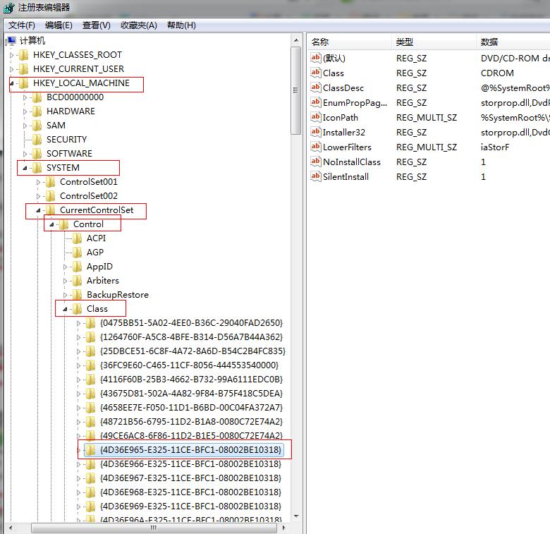
2.依次找到“HKEY_LOCAL_MACHINE-------SYSTEM------CurrentControlSet------Control------Class------{4D36E965-E325-11CE-BFC1-08002BE10318}”

3.找到UpperFilters和LowerFilters,然后将这两个删除掉。

……