路由器 加优盘 如何用
(路由器 加优盘 如何用手机设置)
前言:大家好,我是伟华,以前一直特别苦恼的是家里网络不好。我家是传统的90平方米的老式住宅。优点是过去的房子很结实,但有一个缺点是墙壁的厚度太好,很容易阻挡Wi-Fi信号。今年行业不景气,大部分时间都在家工作。我以为路由器可以覆盖客厅的整个房子,但现实是我在卧室下载东西的时候网络会很慢。这移动了换台路由器的想法。在选择时,还考虑到新路由器最好将硬盘连接到硬盘中NAS这样,以前和同事交换文件就方便了。朋友给我推荐蒲公英X5这款。

-----使用评价和感受-----
蒲公英X5是企业级千兆路由器。打开盒子后,现盒子内部是非常清爽的蓝色主色调,而且X它是黑色的,看起来低调奢华有内涵。

除路由器主机外,还有说明书、膨胀螺钉、防滑贴片和电源适配器。电源适配器为12V 1.5A规格。


蒲公英X5采用金属外壳,比一些普通路由器的塑料外壳要好得多。一方面,金属外壳具有良好的散热性能,另一方面,它还可以屏蔽外部信号的干扰。

蒲公英路由器前面有一个LED指示灯,它有多种颜色,可以显示路由器的不同工作状态。

蒲公英X5有4个天线,支持2.4G和5G双频网络。

还有一个路由器USB 3.与普通路由器相比,0的接口没有USB或者只有接口USB 2.0的界面要强得多。百兆口和千兆口经常出现在过去的路由器上,蒲公英X5则更厉害,直接准备了4千兆LAN嘴,千兆wan接口。


蒲公英X5的安装设置也很简单。接入电源和网线之后,它会自动识别联网方式。支持宽带拔号,动态IP、静态IP、无线中继和3G/4G的USB五种适配器上网方式。如果你的环境没有网络,也可以很方便地使用USB创建网络的网卡,这真是赞不绝口。

不再介绍其他基本功能,直接说说我是怎么用这个路由器建造的。构建虚拟局域网,构建个人NAS的吧。事实上,这些都是基于路由器的智能网络功能。
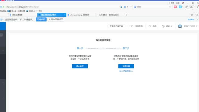
首先我们需要在蒲公英路由器的后台主页看到右上角红色标识我要组网

接下来,如果你没有账户,你可以注册一个账户。如果你有账户,你可以跳过这一步,直接绑定你现有的账户。

绑定成功后,我需要选择组网。在创建网络私有云时,我们首先需要在网络名称中创建一个名称。如果是企业办公室,可分为物流组、软件开发组、设计艺术组等。然后我们需要点击蓝色标志的添加成员。免费用户允许三哥网络成员,包括其他蒲公英路由器或软件客户端。

第一个是蒲公英路由器,第二个是我的笔记本电脑,第三个留给同事出差。个性化名称可以设置在备注中,方便清晰地标记每个账户的功能。

以上完成就之后,就算是完成了虚拟局域网的搭建了,接下来,在路由器上接入U盘或移动硬盘。

后台管理找到文件共享,打开共享开关,应用中心。


如果是手机远程访问,需要先下载蒲公英APP,在里面添加Samba您可以通过手机远程访问路由器挂载的硬盘内容。如果是PC还需要先下载蒲公英客户端登录。

在计算机开始-运行(快捷键WIN R)打开操作窗口,输入//10.168.1.1地址,此时我可以直接访问路由器上的移动硬盘,无论是传输照片还是文件,这个功能太棒了!

一般传输速度与网络有关。如果你的网络是普通网络,那么转发模式只有2左右M/s左右速度,但如果你的网络非常强大,路由器可以P2P模式可以快速启动和传输,但无论是转发模式还是转发模式,都可以用于工作和同事相互传输一些图片和文档P2P模式流畅快捷。以后可以把自己电脑的打印机设置成共享,以后可以在家里控制打印机的打印文件。

伟华忍不住叹了口气,买了NAS蒲公英最想要的功能是文件的传输和共享功能X5.插入路由器前只需要一个U盘或移动硬盘USB接口。为此打开路由器后台管理的文件共享USB存储打开文件共享,通过设置用户名和密码的访问权限,也能有效保证数据的安全。不要太牛!

写在最后:伟华实际上是第一次使用类似的产品。在使用它之前,我总是觉得这太难了。虚拟局域网和私有云具有良好的专业术语。这应该是程序员做的。我该怎么办?一定会翻车的吧!但是我自己用蒲公英X5路由器后,感觉智能组网就是"傻瓜";类型操作,只需按步骤下一步即可。顺便说一句,它的远程文件共享功能体验真的很棒。它很容易建造和使用。通过手机APP或PC客户端,出差也可以随时随地传输文件。
……