u制作盘路由器
(u盘做路由器)
前言:哈喽大家好,我是伟华,之前一直特别的苦恼就是家里的网络不好。我家是传统的90平方米的老式住宅。优点是过去的房子很结实,但有一个缺点是墙壁的厚度太好,很容易阻挡Wi-Fi信号。今年行业不景气,大部分时间都在家工作。我以为路由器可以覆盖客厅的整个房子,但现实是我在卧室下载东西的时候网络会很慢。这移动了换台路由器的想法。在选择时,还考虑到新路由器最好将硬盘连接到硬盘中NAS这样,以前和同事交换文件就方便了。朋友给我推荐蒲公英X5这款。

-----使用评价和感受-----
蒲公英X5是企业级千兆路由器。打开盒子后,现盒子内部是非常清爽的蓝色主色调,而且X它是黑色的,看起来低调奢华有内涵。

除路由器主机外,还有说明书、膨胀螺钉、防滑贴片和电源适配器。电源适配器为12V 1.5A规格。


蒲公英X5采用金属外壳,比一些普通路由器的塑料外壳要好得多。一方面,金属外壳具有良好的散热性能,另一方面,它还可以屏蔽外部信号的干扰。

蒲公英路由器前面有一个LED指示灯,它有多种颜色,可以显示路由器的不同工作状态。

蒲公英X5有4个天线,支持2.4G和5G双频网络。

还有一个路由器USB 3.与普通路由器相比,0的接口没有USB或者只有接口USB 2.0的界面要强得多。百兆口和千兆口经常出现在过去的路由器上,蒲公英X5则更厉害,直接准备了4千兆LAN嘴,千兆wan接口。


蒲公英X5的安装设置也很简单。接入电源和网线后,会自动识别网络模式。它支持宽带拔号、动态IP、静态IP、无线中继和3G/4G的USB五种适配器上网方式。如果你的环境没有网络,也可以很方便地使用USB创建网络的网卡,这真是赞不绝口。

不再介绍其他基本功能,直接说说我是怎么用这个路由器建造的。构建虚拟局域网,构建个人NAS的吧。事实上,这些都是基于路由器的智能网络功能。
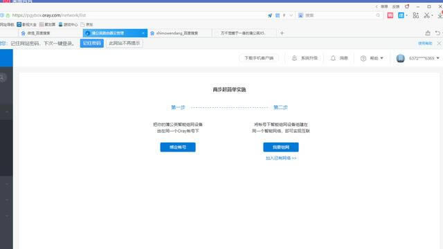
首先,我们需要在蒲公英路由器的后台主页上看到右上角的红色标志。我想组网

接下来,如果你没有账户,你可以注册一个账户。如果你有账户,你可以跳过这一步,直接绑定你现有的账户。

绑定成功后,我需要选择组网。在创建网络私有云时,我们首先需要在网络名称中创建一个名称。如果是企业办公室,可分为物流组、软件开发组、设计艺术组等。然后我们需要点击蓝色标志的添加成员。免费用户允许三哥网络成员,包括其他蒲公英路由器或软件客户端。

第一个是蒲公英路由器,第二个是我的笔记本电脑,第三个留给同事出差。个性化名称可以设置在备注中,方便清晰地标记每个账户的功能。

上述完成后,即使构建了虚拟局域网,下一步,将U盘或移动硬盘连接到路由器上。

后台管理找到文件共享,打开共享开关,应用中心。


如果是手机上远程访问的话,需要先下载蒲公英APP,在里面添加Samba您可以通过手机远程访问路由器挂载的硬盘内容。如果是PC还需要先下载蒲公英客户端登录。

在计算机开始-运行(快捷键WIN R)打开操作窗口,输入//10.168.1.1地址,此时我可以直接访问路由器上的移动硬盘,无论是传输照片还是文件,这个功能太棒了!

一般传输速度与网络有关。如果你的网络是普通网络,那么转发模式只有2左右M/s左右速度,但如果你的网络非常强大,路由器可以P2P模式可以快速启动和传输,但无论是转发模式还是转发模式,都可以用于工作和同事相互传输一些图片和文档P2P模式流畅快捷。以后可以把自己电脑的打印机设置成共享,以后可以在家里控制打印机的打印文件。

伟华忍不住叹了口气,买了NAS蒲公英最想要的功能是文件的传输和共享功能X5.插入路由器前只需要一个U盘或移动硬盘USB接口。为此打开路由器后台管理的文件共享USB存储打开文件共享,通过设置用户名和密码的访问权限,也能有效保证数据的安全。不要太牛!

写在最后:伟华实际上是第一次使用类似的产品。在使用它之前,我总是觉得这太难了。虚拟局域网和私有云具有良好的专业术语。这应该是程序员做的。我该怎么办?会翻车的!但是我自己用蒲公英X5路由器后,感觉智能组网就是"傻瓜";类型操作,只需按步骤下一步即可。顺便说一句,它的远程文件共享功能体验真的很棒。它很容易建造和使用。通过手机APP或PC客户端,出差在外也可以随时随地传输文件了。
……